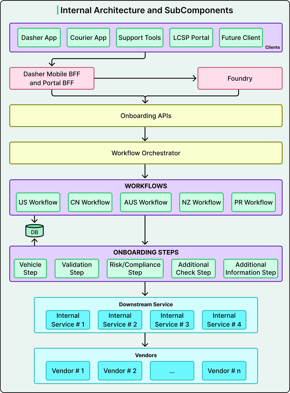
How DoorDash Launches a New Country in One Week